AI, Music and more

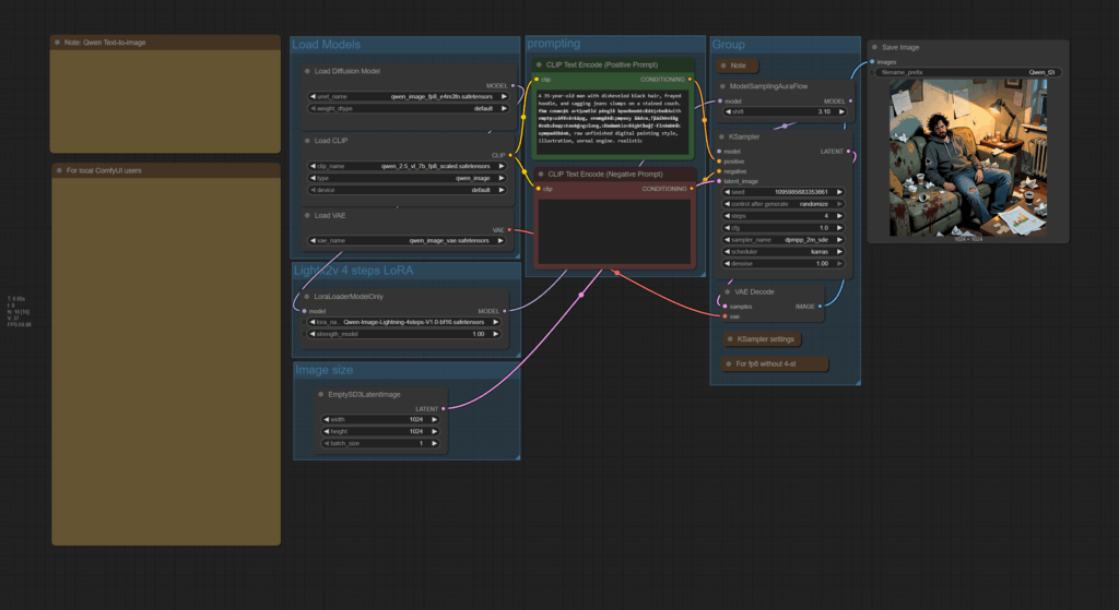
New AI Workflow – Qwen Text to Image Lightning 4 Step

Hey my friends.

Normally i work with Flux as my text to Image AI. Qwen was so far always too slow for my needs. Now I had a look at the Qwen Text to Image Lightning lora with 4 Steps. Which is ways faster. And made it a ComfyUI workflow in my arsenal.

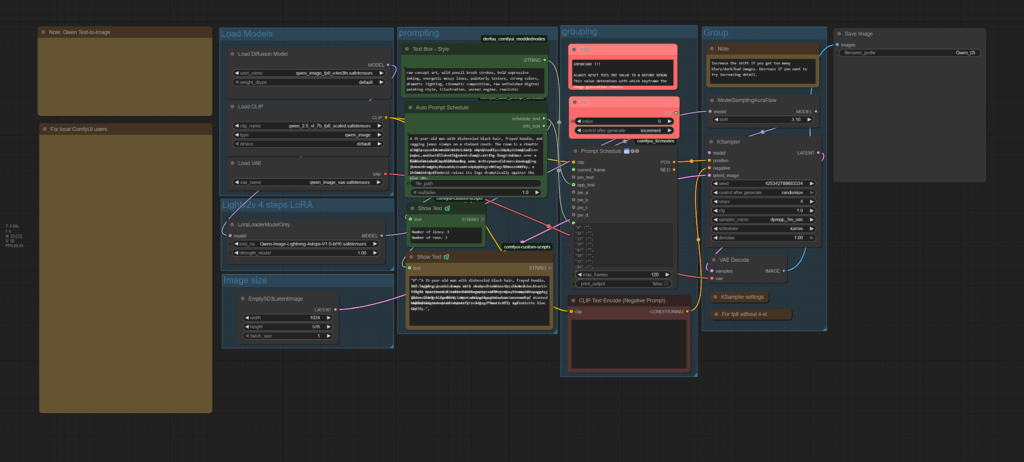
The zip file also contains the multiprompt workflow of it. Grab it in the workflows section.

There is also a short explanation youtube video available

Watch it at Youtube