AI, Music and more

Reupload of the Comfyui Batch load Videos with Dream Video Batches workflow

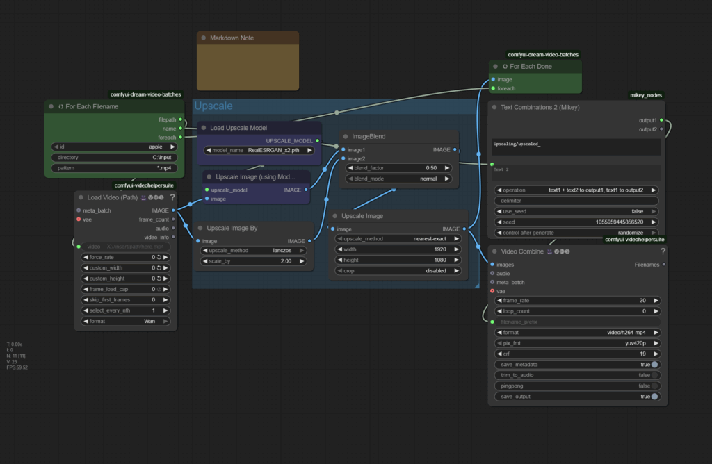
Hey friends,

I had to fix and reupload the Comfyui Batch load Videos with Dream Video Batches workflow. ComfyUI is the master of deprecation, and a vital node did not longer work. Image Blend.

So we have a new version now. Pick it in the workflows section.