The workflow section contains workflows that i have personally used to create my AI generated videos, or still do. Or at least toyed around with. You need some basic knowledge about ComfyUI and/or stable-diffusion-webui by Automatic1111. How it works, and where to put the weights, loras etc.
The system that i have used for these workflows is a Nvidia 4060 XT with 16 gb vram, 32 gb system ram, and a 5800 X3D Amd processor. Older workflows were made at an Nvidia 3060 with just 8 gb vram. My recommendation is to have at least 12 gb vram nowadays. Newer workflows are made with my new rig, wich comes with an AMD AI card with 32 gb vram.
Note that nowadays ComfyUI comes with a ton of templates, which makes my workflows more or less obsolete. They partially come from a time where there was no template system in ComfyUI. Like the Animatediff workflows. But what is not obsolete is that you can compare the different offline models, their creation times and their results here at this page. I will try to keep this part up. But my time is limited, and video models are popping up very fast lately. Sorry.
Note that some of the current workflows comes from one of my older pages, and contains the term tomgoodnoise in the name. Which was one of my musician alter egos. I am still too lazy to rename them all. The name just exists so that you can distinguish these workflows from others anyways.
Video workflows
Wan 2.1 ATI
Wan 2.2 All in One
Wan 2.2 Image to Video GGUF 14B Lightning
Wan 2.2 Image to Video
Wan Vace Causvid Image to Video
Wan 2.1 Image to Video
Nvidia Cosmos Image to Video
LTX Video 0.9.8 Multi + Image to Video
LTX Video 0.9.5 Image to Video
LTX Video Image to Video – deprecated !
CogvideoX Image to Video
Mochi Text to Video
Animatediff Simple Prompt Traveling
Animatediff3 img2vid Sparse control
Animatediff-vid2vid-Openpose
Animatediff LCM Image to Video Prompt Traveling
Ipiv Morph Img2Vid – Tomgoodnoiseversion
Comfyui Batch load Videos with Dream Video Batches
Image workflows
Qwen Image Edit 2509 multiple angles + next scene
Qwen Text to Image Lightning 4 Steps
Multi Prompt Z-Image – deprecated !
Multi Prompt Flux Dev – deprecated !
Simple Style Transfer
Comfyui Flux Illustrationstyle Lora
Miscellaneous
Framepack
The zipfile contains the ComfyUI workflow in json and png format, plus the source image that was used to create the video. 1.35 Mb
Note that i do NOT recommend to use ComfyUI for Framepack. The standalone version in Pinokio runs nearly as double as fast as the ComfyUI version.
This workflow is just for demonstration purposes. It is the same than in the Framepack node anyways.
Upload at 25.04.2025
Howto
Drag an initial image into the image node, adjust the prompt, and press queue. The rest should fit.
Description
An image to video ComfyUI workflow with the video model Framepack
https://github.com/lllyasviel/FramePack
There are two methods to run this model. Standalone, in Pinokio. And in ComfyUI.
I recommend to use the standalone version in Pinokio at this point. It is by classes faster.
Pinokio can be found here: https://pinokio.computer/
Time
In ComfyUI the example video with 5 seconds and 30 fps was generated 21 minutes.
In Pinokio the example video with 5 seconds and 30 fps was generated in 13 minutes with 6 Gb Vram. With full vram usage it needed 14 minutes 30 seconds.
Requirements
This workflow was generated with a card with 16 gb vram at a 4060 TI Rrecommended setting in the standalone version is 6 Gb Vram. But you should not have fewer than 32 gb system ram. It occupies nearly all of it.
Wan 2.1 ATI
The zipfile contains the workflow in json and png format, plus the source image that was used to create the video. 1.89 Mb
Upload at 28.11.2025
Howto
Drag an initial image into the image node, adjust the prompt, adjust the paths and press run. The rest should fit.
Description
A Wan 2.1 ATI workflow. ATI stands for any trajectory instruction. What it does is, it moves parts of the image in different directions, defined by paths. These paths can be adjusted in the workflow.
Time
The example video was generated in 420 seconds.
Requirements
This workflow was generated with 16 gb vram. Minimum requirement is 12 gb vram. And you should not have fewer than 32 gb system ram.
Wan 2.2 All in One
The zipfile contains the workflow in json and png format, plus the source image that was used to create the video. 1.5 Mb
There are actually two workflows in the file. But they just look different, they do and are the same. Start with the expanded one to install the models.
Upload at 28.11.2025
Howto
Drag an initial image into the image node, adjust the prompt, and press run. The rest should fit.
Description
A Wan 2.2 Image to Video workflow with the All in One Wan model. You can find it here: https://huggingface.co/Phr00t/WAN2.2-14B-Rapid-AllInOne/tree/main
Time
The example video was generated in 280 seconds. An equal workflow made with the gguf version from below took 340 seconds. The All in One workflow is definitely faster.
Unfortunately this comes at a price. The quality couldn’t really convince me. I will for now stick with Wan 2.2 GGUF with the 4 steps Lightning Lora.
Requirements
This workflow was generated with 16 gb vram. Minimum requirement is 12 gb vram. And you should not have fewer than 32 gb system ram.
Wan 2.2 Image to Video GGUF 14B Lightning
The zipfile contains the workflow in json and png format, plus the source image that was used to create the video. 2.76 Mb
There are actually two workflows in the file. But they just look different, they do and are the same. Start with the expanded one to install the models.
Upload at 18.08.2025
Howto
Drag an initial image into the image node, adjust the prompt, and press queue. The rest should fit.
Description
A Wan 2.2 GGUF Image to Video workflow with the new Lightning Lora to speed up the generation time
Note that upscaling still better happens in an extra step. You can find example upscaling workflows in my article about video upscaling in comfyui: https://www.tomgoodnoise.de/index.php/video-upscaling-in-comfyui/
This workflow comes in two versions. One with all nodes expanded. This one is a good start to download and install all the models and loras. And one that uses the new subgraph feature to make the workflow super compact by hiding away everything not needed.
Time
The example video in 1024 x 576 pixels with the 14b GGUF models and the Lightning Lora took 8 minutes.
Requirements
This workflow was generated with 16 gb vram. Minimum requirement is 12 gb vram. And you should not have fewer than 32 gb system ram.
Wan 2.2 Image to Video
There is no download for this workflow comparison. The safetensor based workflows used in this video are officially included in ComfyUI. It’s the Wan 2.2 14B Image to Video and the Wan 2.2 5B Video Generation workflows. The GGUF workflow is located here: https://huggingface.co/thaakeno46/ComfyUI-Workflows/tree/main
Upload at 02.08.2025
Howto
Drag an initial image into the image node, adjust the prompt, and press queue. The rest should fit.
Description
Comparison of image to video ComfyUI workflows with the three different methods of generating a video with Wan 2.2. The 14B model with two ksampler, the 5B Model with one ksampler. And the GGUF version.
Note that upscaling still better happens in an extra step. You can find example upscaling workflows in my article about video upscaling in comfyui: https://www.tomgoodnoise.de/index.php/video-upscaling-in-comfyui/
There are some collapsed Note nodes besides the important nodes. Click at them to expand them. Some contains valuable informations.
Time
The example video in 480p with the 14b safetensor models took 52 minutes.
The example video in 480p with the 5b model took 5 minutes.
The example video in 480p with the 14b GGUF models took 10 minutes.
Requirements
This workflow was generated with 16 gb vram. Minimum requirement is 12 gb vram. And you should not have fewer than 32 gb system ram.
Wan Vace Causvid Image to Video
Generated result 14b no lora
Generated result 14b with lora
Generated result 1.3b
Upload at 11.06.2025 – Version 1
Howto
Drag an initial image into the image node, adjust the prompt, and press queue. The rest should fit.
Description
An image to video ComfyUI workflow with the video model Wan Vace and a special lora called Causvid. Which reduces the creation time dramatically. It is based at the default template that you can find in ComfyUI. But with some modifications.
Note that upscaling better happens in an extra step. You can find example upscaling workflows in my article about video upscaling in comfyui: https://www.tomgoodnoise.de/index.php/video-upscaling-in-comfyui/
There are some collapsed Note nodes besides the important nodes. Click at them to expand them. Some contains valuable informations.
Time
The example video in 480p , the 14b model and the causvid lora off took 67 minutes.
The example video in 480p , the 14b model and the causvid lora on took 10 minutes.
The example video in 480p , the 1.3b model and the causvid lora off took 3 minutes.
Requirements
This workflow was generated with 16 gb vram. Minimum requirement is 12 gb vram. And you should not have fewer than 32 gb system ram. I was not able to create the 720p version of the video with just 16 gb vram and my 32 gb ram.
Wan 2.1 Image to Video
The zipfile contains the workflow in json and png format, plus the source image that was used to create the video. 1.91 Mb
This is Version 2 of the workflow. The ComfyUI 0.3.30 Relase broke some nodes in the initial workflow.
Upload at 29.03.2025 – Version 1: https://www.tomgoodnoise.de/data/wan-2_1-img2vid-tomgoodnoise.zip
Repuload 29.04 2025 – Version 2. The ComfyUI 0.3.30 Relase broke some nodes.
Howto
Drag an initial image into the image node, adjust the prompt, and press queue. The rest should fit.
Description
An image to video ComfyUI workflow with the video model Wan 2.1 It is based at the default workflow from the ComfyUI example page. But with some modifications. The workflow includes Florence, which analyzes the image and writes a prompt for it. It also includes a Lora.
https://comfyanonymous.github.io/ComfyUI_examples/wan/
Note that upscaling better happens in an extra step. You can find example upscaling workflows in my article about video upscaling in comfyui: https://www.tomgoodnoise.de/index.php/video-upscaling-in-comfyui/
There are some collapsed Note nodes besides the important nodes. Click at them to expand them.
The Note nodes contain further informations. And in case of the models also links to the models, and where to put them.
Time
The example video in 480p and made with the low precision fp8 version of Wan 2.1 rendered in slow 45 minutes plus some overhead for preparation. Wan video is slow.
Requirements
This workflow was generated with 16 gb vram. Minimum requirement is 12 gb vram. And you should not have fewer than 32 gb system ram.
Nvidia Cosmos Image to Video
The zipfile contains the workflow in json and png format, plus the source image that was used to create the video. 1.39 Mb
This is Version 2 of the workflow. The ComfyUI 0.3.30 Relase broke some nodes in the initial workflow.
The zipfile contains the workflow in json and png format, plus the source image that was used to create the video. 1.39 Mb
This is Version 2 of the workflow. The ComfyUI 0.3.30 Relase broke some nodes in the initial workflow.
Upload at 09.02.2025 – Version 1: https://www.tomgoodnoise.de/data/cosmos-imagetovideo-tomgoodnoise-data.zip
Repuload 28.04 2025 – Version 2. The ComfyUI 0.3.30 Relase broke some nodes.
Howto
Drag an initial image into the image node, adjust the prompt, and press queue. See red marked nodes. The rest should fit.
Description
An image to video ComfyUI workflow with Nvidia Cosmos. It is based at the default workflow from the ComfyUI example page. But with some modifications.
https://comfyanonymous.github.io/ComfyUI_examples/cosmos/
Note that upscaling should happen in an extra step. If even. Cosmos generates already pretty big videos. With a minimum size of 704 x 704. You can find example upscaling workflows in my article about video upscaling in comfyui: https://www.tomgoodnoise.de/index.php/video-upscaling-in-comfyui/
The minimum size is 704 x 704 pixels, as mentioned.
There are some collapsed Note nodes besides the important nodes. Click at them to expand them.
The Note nodes contain further informations. And in case of the models also links to the models, and where to put them.
Time
The example video rendered in very slow 52 minutes plus some overhead for preparation. Cosmos video is slow.
Requirements
This workflow was generated with 16 gb vram. Minimum requirement is 12 gb vram. And you should not have fewer than 32 gb system ram.
LTX Video 0.9.8 Multi + Image to Video
The zipfile contains the updated latest workflow in json and png format, plus the source image that was used to create the video. 4.53 Mb
Upload at 23.07.2025
Two workflows for the LTX Video 0.9.8 release. It comes with nice new features. Long shot generation in LTXV-13B! LTX-Video now supports up to 60 seconds of video. And is compatible with the official IC-LoRAs.
There are also new distilled models. 13B distilled model ltxv-13b-0.9.8-distilled. And 2B distilled model ltxv-2b-0.9.8-distilled
Both models are distilled from the same base model ltxv-13b-0.9.8-dev and are compatible for use together in the same multiscale pipeline.
Improved prompt understanding and detail generation
Includes corresponding FP8 weights and workflows.
Release of a new detailer model LTX-Video-ICLoRA-detailer-13B-0.9.8
Lightrix LTX Video repository: https://github.com/Lightricks/LTX-Video
Howto
Drag an image into the image nodes, adjust the prompt, and press queue. The rest should fit.
Description
An image to video ComfyUI workflow with LTX Video. Better said, two of it. A pimped version that is based at the keyframe workflow that comes with the LTX Video node. It can be found in the examples folder of the node. This version is more compact though, better readable, with comments and downloadlinks.
And the official Multiprompt workflow from the LTX Video repository page in a humanized form. More compact, better readable, with comments and downloadlinks.
Both workflows contains an internal upscaling with LTX nodes. Means you first generate a 480p video, or something similar, and then you upscale it to 720p.
Time
The example video from the keyframe workflow rendered in around 4 minutes for the low version. Upscaling it took around 20 minutes. Which is not bad for a 720p video with lots of details then.
The example video with the multiprompt took around as double as long. And i was not able to let the upscaling finish. I ran into an OOM after an hour or so. LTX Video has become a bit slower.
Requirements
This workflow was generated with 16 gb vram. Minimum requirement is 12 gb vram. And you should not have fewer than 32 gb system ram.
Note
LTX Video quality has dramatically increased with this version. And the new features are great. However, it has also become very picky with the input image. It can work. But it does not have to. I tried one image for twenty times, and got 19 useless results.
LTX Video 0.9.5 Image to Video
The zipfile contains the updated latest workflow in json and png format, plus the source image that was used to create the video. 2.47 Mb
This is Version 2.1 of the workflow. The ComfyUI 0.3.30 Relase broke some nodes in the initial workflow.
Upload at 21.03.2025 – Version 1.0: https://www.tomgoodnoise.de/data/ltxvideo095-img2vid-tomgoodnoise.zip
Repuload 27.04.2025 – Version 2.1. The ComfyUI 0.3.30 Relase broke some nodes.
Note that this workflow also works with LTX Video version 0.9.6
Howto
Drag an image into the image nodes, adjust the prompt, and press queue. The rest should fit.
Description
An image to video ComfyUI workflow with LTX Video. Better said, two of it. A simple one, with just an initial image. And a workflow with an initial image, an intermediate image, and an end image.
Upscaling better happens in an extra step. You can find example upscaling workflows in my article about video upscaling in comfyui: https://www.tomgoodnoise.de/index.php/video-upscaling-in-comfyui/
Creation size can be freely chosen, as long as it is a power of 32. And i think it has a minimum size. But you want to render as big as possible anyways.
There are some collapsed Note nodes besides the important nodes. Click at them to expand them.
The Note nodes contain further informations. And in case of the models also links to the models, and where to put them.
Time
The example video rendered in amazingly 1:30 to 2 minutes in the simple workflow. Plus some overhead for preparation. The more complex workflow takes a bit longer. But not this much longer. LTX video is fast.
Requirements
This workflow was generated with 16 gb vram. Minimum requirement is 12 gb vram. And you should not have fewer than 32 gb system ram.
LTX Video Image to Video
This workflow is deprecated. And the download link is removed. The update of LTX Video to version 0.95 has removed three nodes from the workflow, and they are not longer available. And so the workflow is simply not longer functional.
The description will stay available though since there is a youtube video connected with it. Please use the newer workflow above.
Upload at 21.01.2025
Howto
Drag an initial image into the image node, adjust the prompt, and press queue. See red marked nodes. The rest should fit.
Description
An image to video ComfyUI workflow with LTX Video. It is basically the same workflow that you can find in the LTX custom node, but a bit rearranged and two little changes. So when you found the original workflow and you are happy with it, then there is no big need to download this workflow.
Note that i was not able to implement an upscaling into this workflow. I ran permanently into an OOM. So upscaling better happens in an extra step. You can find example upscaling workflows in my article about video upscaling in comfyui: https://www.tomgoodnoise.de/index.php/video-upscaling-in-comfyui/
Creation size can be freely chosen, as long as it is a power of 32. And i think it has a minimum size. But you want to render as big as possible anyways.
There are some collapsed Note nodes besides the important nodes. Click at them to expand them.
The Note nodes contain further informations. And in case of the models also links to the models, and where to put them.
Time
The example video rendered in amazingly 1:30 minutes plus some overhead for preparation. LTX video is fast.
Requirements
This workflow was generated with 16 gb vram. Minimum requirement is 12 gb vram. And you should not have fewer than 32 gb system ram.
CogvideoX Image to Video
The zipfile contains the workflow in json and png format, plus the source image that was used to create the video. 959 kb
Upload at 03.01.2025
Howto
Drag an initial image into the image node, adjust the prompt, and press queue. See red marked nodes. The rest should fit.
Description
An image to video ComfyUI workflow with CogVideoX. Tested with CogvideoX Fun 1.1 and 1.5. Note that the motion lora does not work with the Fun 1.5 model. Just with the 1.1 one.
This workflow also contains a CogVideoX motion lora for the camera movement. And you can also add further instructions in the prompt. CogVideoX relies at motion informations in text form.
It also has a very simple upscaling method implemented. I am at my journey to figure out a special upscaling workflow though. But for some it might still be useful. It is super fast compared to an upsampling by another ksampler.
CogVideo creation size is limited. The old version 1.1 is fixed to a 16:10 format. And 720×480 resolution. The new version 1.5 goes up to double size, but the motion lora that i use here does not work with it.
There are some collapsed Note nodes besides the important nodes. Click at them to expand them.
The Note nodes contain further informations. And in case of the models also links to the models, and where to put them.
Time
The example video rendered in 8 minutes plus some overhead for preparation, without the upscaling with CogvideoX Fun version 1.1. at an 4060 TI. Version 1.5 renders doube as fast. But the motion lora does not work. Upscaling is another 4 minutes then.
Requirements
This workflow was generated with 16 gb vram. Minimum requirement is 12 gb vram. You might get it to work with low vram settings. But i could not get CogVideoX to work with my old 3060 TI with just 8 gb vram.
Mochi Text to Video
The zipfile contains a workflow for the video AI Mochi 1 Preview. plus the source image that was used to create the video. 1.29 Mb
Upload at 06.04.2025
Howto
Drom image, adjust prompt. Generate.
Description
Mochi Preview 1 is an open source video ai model. It does not allow to have image to video in this free version. Mochi itself has turned into an online video AI service. And the newest version is not public available like the preview version. So the so called open source model that you can download at huggingface is more a demo nowadays.
I have added a florence2 node group to the original workflow to have an easier way to “write” the prompt.
Back in the days when this model was released as open source it was an improvement over AnimateDiff. But after testing the model i do not recommend to use it. There are better free models around nowadays. And it should be clear that the open source version of Mochi will not receive any updates anymore.
In case you nevertheless do, i recommend to upscale and do the frame interpolation in an extra workflow. Mochi is not really ram friendly. See this article here:
https://www.tomgoodnoise.de/index.php/video-upscaling-in-comfyui/
Time
The example with a length of three seconds and a resolution of 848x 480 needed around nine minutes at an 4060 TI with 16 gb vram.
Requirements
I have 16 gb vram and 32 gb system ram available. And ran into an OOM with the 16p version. The 8p version worked, but made still trouble at the vae decode with running out of ram. So i would say you really need 16 gb vram for this model as a minimum. And 32 gb system ram.
The zipfile contains a workflow for AnimateDiff 2 and 3, and one workflow for AnimateLCM, which is based at AnimateDiff 2.
This is Version 2 of the workflows. The ComfyUI 0.3.30 Relase broke some nodes in the initial workflow
Upload at 25.02.2025 – version 1: https://www.tomgoodnoise.de/data/animatediff-simple-prompt-traveling-tomgoodnoise.zip
Repuload 27.04 2025 – Version 2. The ComfyUI 0.3.30 Relase broke some nodes.
Howto
Adjust prompt. Generate.
Description
AnimateDiff was one of the first Video AI solutions for offline needs. And this is the most basic workflow for it. The base for other AnimateDiff workflows.
This workflow here is about prompt traveling with AnimateDiff. You choose different prompts for different keyframes. And in the video the prompts morphs into each other.
There are two workflows available. One for AnimateDiff 2 and 3. And one for the AnimateLCM, which is based at AnimateDiff 2.
AnimateDiff and Stable Diffusion 1.5, which are used in conjunction, are trained at 512 pixels in size. So you better won’t go this much higher in creation size. The result will become inconsistent. What you can try is to upscale afterwards.
Both workflows comes with upscaling. But i recommend to upscale in an extra workflow. By a second Ksampler. See this article here:
https://www.tomgoodnoise.de/index.php/video-upscaling-in-comfyui/
Time
The example with a length of six seconds and a resolution of 1280 x 720 (simple upscaling with AI) finished in two and a half minutes at an 4060 TI with 16 gb vram. It does not use the best upscaling method though.
Requirements
These workflows were generated with 8 gb vram back in the days. However, i ran too often into an OOM. And when you want to do a proper upscaling then i highly suggest a card with at least 12 gb vram.
Animatediff3 img2vid Sparse Control
The zipfile contains an Image to Video workflow with AnimateDiff3 and sparse control, plus the Supermegabadassupscaler from Banodoco – 2.34 Mb
This is Version 2 of the workflow. The ComfyUI 0.3.30 Relase broke some nodes in the initial workflow.
Upload at 07.03.2025 – Version 1: https://www.tomgoodnoise.de/data/anidiff3-img2vid-sparsectrl-tomgoodnoise.zip
Repuload 27.04 2025 – Version 2. The ComfyUI 0.3.30 Relase broke some nodes.
Howto
Load a start and end image. Adjust prompt, size and length. Produce a preview video. Upscale this preview video in the Supermegabadassupscaler workflow to the final result and frame rate.
Description
This is an Animatediff 3 workflow with a start and an end image. This is done across Sparse Control. And this workflow is made of two steps. First you create a preview video with 8 frames per seconds and in the usual fitting size for Animatediff. And then you upscale it with the Supermegabadassupscaler workflow.
The result is of course not as good as from the newer AI video models. And you now need to do some further work in your video editing software. But for Animatediff it is nevertheless impressing.
Time
The preview video in the length of 4 seconds and a size of 560 x 320 took around two minutes. And upscaling then took another two and a half minutes to a size of 1120 x 640.
Requirements
The workflows requires at least 12 gb vram. It uses the UltimateUpscale SD node, which simply runs out of memory most of the times with a card with just 8 gb vram. I was never able to use it with my old card.
Animatediff vid2vid Openpose
The zipfile contains a Video to Video workflow with AnimateDiff3 and OpenPose Controlnet – 2.29 Mb
This is Version 2 of the workflow. The ComfyUI 0.3.30 Relase broke some nodes in the initial workflow.
Upload at 02.03.2025 – Version 1: https://www.tomgoodnoise.de/data/animatediff3_vid2vid-openpose-tomgoodnoise.zip
Repuload 28.04 2025 – Version 2. The ComfyUI 0.3.30 Relase broke some nodes.
Howto
Load input video. Adjust prompt, size and length. Then Generate.
Description
This workflow here is about a Video to Video prompt traveling workflow across Open Pose to extract the human motion from an input video. So it has a very special purpose. And it works with AnimateDiff 3. You choose different prompts for different keyframes. And in the video the prompts morphs into each other.
AnimateDiff and Stable Diffusion 1.5, which are used in conjunction, are trained at 512 pixels in size. So you better won’t go this much higher in creation size. The result will become inconsistent. What you can try is to upscale afterwards.
The workflows comes with upscaling. But i recommend to upscale in an extra workflow. By a second Ksampler. That’s why this workflow includes the supermegabadassupscaler. See this article here:
https://www.tomgoodnoise.de/index.php/video-upscaling-in-comfyui/
Time
The example with a length of six seconds and a resolution of 640×480 finished in around 25 minutes at an 4060 TI with 16 gb vram. The relative long generation time comes from the second ksampler in the chain, which you can leave away. But it adds some quality. Higher upscaling will increase the time even more. So this workflow is not the fastest.
Requirements
These workflows were generated with 8 gb vram back in the days. However, i ran too often into an OOM. I highly suggest a card with at least 12 gb vram.
Animatediff LCM Image to Video Prompt Traveling
The zipfile contains the Animatediff LCM Image to Video Prompt Traveling workflow version 2 and the supermegabadassupscaler workflow – 2.05 Mb
This is Version 2 of the workflow. The ComfyUI 0.3.30 Relase broke some nodes in the initial workflow.
Upload at 02.03.2025 – version 1: https://www.tomgoodnoise.de/data/Animatediff_LCM_img2vid_prompttraveling-tomgoodnoise.zip
Repuload 27.04 2025 – Version 2. The ComfyUI 0.3.30 Relase broke some nodes.
Howto
Load initial image. Adjust prompt, size and length. Then Generate.
Description
This workflow is an image to video workflow. It is no exact method though. Even with the hightest preset in the IP Adpater the resulted video will never fit the initial image. It covers the style and idea though. When you feed in a cat and a bar, then you will get a cat and a bar in most cases. In the example video Animatediff made two cats out of it, and removed the beer …
The Animatediff version used here is Animatediff LCM.
AnimateDiff and Stable Diffusion 1.5, which are used in conjunction, are trained at 512 pixels in size. So you better won’t go this much higher in creation size. The result will become inconsistent. In the example video we get two cats because of this problem. The output video was 688×384 pixels for demonstration purpose. You want to stay smaller.
The workflows comes with upscaling. But i recommend to upscale in an extra workflow. By a second Ksampler. See this article here:
https://www.tomgoodnoise.de/index.php/video-upscaling-in-comfyui/
Time
The example with a length of six seconds and a resolution of 688×384 finished in around 1:39 minutes at an 4060 TI with 16 gb vram. Upscaling was another three minutes then.
Requirements
These workflows were generated with 8 gb vram back in the days. However, i ran too often into an OOM. I highly suggest a card with at least 12 gb vram.
Ipiv Morph Img2Vid – Tomgoodnoiseversion
The zipfile contains the Ipiv Morph Img2Vid – Tomgoodnoiseversion workflow and the supermegabadassupscaler workflow – 5 Mb
Upload at 02.03.2025
Howto
Load initial images. Then Generate.
Source
I did not invent this workflow. It is a variation of the ipiv’s Morph – img2vid AnimateDiff LCM / Hyper-SD workflow. I have just done a few small modifications for my needs. For example, i have thrown out the controlnet instance.
https://civitai.com/models/372584/ipivs-morph-img2vid-animatediff-lcm-hyper-sd
Description
This workflow is an image to video workflow with four initial images that morphs into each other. It is no exact method though. Even with the hightest preset in the IP Adpater the resulted video will never fit the initial image. It covers the style and idea though. When you feed in a cat and a bar, then you will get a cat and a bar in most cases. In the example video Animatediff made two cats out of it, and removed the beer …
The Animatediff version used here is Animatediff 3.
AnimateDiff and Stable Diffusion 1.5, which are used in conjunction, are trained at 512 pixels in size. So you better won’t go this much higher in creation size. The result will become inconsistent. In the example video we get two cats because of this problem. The output video was 688×384 pixels for demonstration purpose. You want to stay smaller.
The workflows comes with upscaling. But i recommend to upscale in an extra workflow. By a second Ksampler. See this article here:
https://www.tomgoodnoise.de/index.php/video-upscaling-in-comfyui/
Time
The example with a length of six seconds and a resolution of 512×288 finished in around one minutes at an 4060 TI with 16 gb vram. Upscaling was another three minutes then.
Requirements
These workflows were generated with 8 gb vram back in the days. However, i ran too often into an OOM. I highly suggest a card with at least 12 gb vram.
Deforum Settings
The zipfile contains four example settings files for the Deforum extension in SD WebUI from Automatic1111 – 12 kb
Upload at 26.01.2025
Howto
Load one of the example settings file. Adjust prompt. Maybe add an initial image. Generate.
Description
Deforum is an addon for Stable Diffusion. It allows seed travelling, and was one of the first ways to generate animated content with Stable Diffusion.Which i have used for quite a while before i switched to Automatic1111
In the zipfile you will find four example setting files that i have used to generate my videos.
Time
Heavily depends of the settings and the size. Multiply the time to generate a single frame with the number of frames.
Requirements
These workflows were generated with 8 gb vram back in the days. I heard rumours that it even worked with 6 gb. It is an old technique from the early days.
You need SD WebUI from Automatic1111 or ForgeUI. I have used the Automatic111 solution. ForgeUI did not exist back in the days.
https://github.com/lllyasviel/stable-diffusion-webui-forge
https://github.com/AUTOMATIC1111/stable-diffusion-webui/releases
I do NOT recommend to even try out the addon for ComfyUI. I did. And it killed my installation by messing around with the torch version. I had to start from scratch.
You need FFMpeg installed. https://www.ffmpeg.org/
And of course you need the Deforum addon, which is located here: I am not sure if this version of the addon also works in ForgeUI, but should. ForgeUI is a fork of the Automatic1111 version: https://github.com/deforum-art/sd-webui-deforum
Comfyui Batch load Videos with Dream Video Batches
The zipfile contains an expample workflow in json and png format. 154 kb
Initial upload at 22.04.2025
31.05.2025 – Reupload. added a workflow that contains the mixed upscaling. simple and by model.
22.11.2025 – Upload version 2 with new name. ComfyUI made an important node deprecated for the mixed upscaling. Version 1 is still available here: https://haizytiles.reinerstilesets.de/data/Batchvideoupscaling-tomgoodnoise.zip
Howto
Connect the For Each get node with the Load Video node, put the For Each Set node at the end of the chain.
Description
An example workflow that shows how to use the Dream Video Batches to batch load several videos. Dream Video Batches is a custom ComfyUI node.
Sometimes it’ the easy things that becomes hard. I was in need of a batch video upscaler. And could not find a default node for it.
Note that the node is not from me. I am just a happy user.
The Dream Video Batches repository is located here: https://github.com/alt-key-project/comfyui-dream-video-batches
But you can also install it from the ComfyUI manager.
Qwen Image Edit 2509 multiple angles + next scene
The zipfile contains the workflow in json and png format – 1.33 Mb
Upload at 02.12.2025
Howto
Type in next scene prompt and/or multiple angles prompt. Run.
Description
This workflow allows you to develop an image into another scene by utilizing the next scene lora and the multiple angles lora. Which can be found here:
https://huggingface.co/lovis93/next-scene-qwen-image-lora-2509/tree/main
https://huggingface.co/dx8152/Qwen-Edit-2509-Multiple-angles/tree/main
It works with Qwen Image Edit 2509 and the Lightning lora to speed things up.
Requirements
It depends of the size of the images. But 8 Gb Vram should be enough.
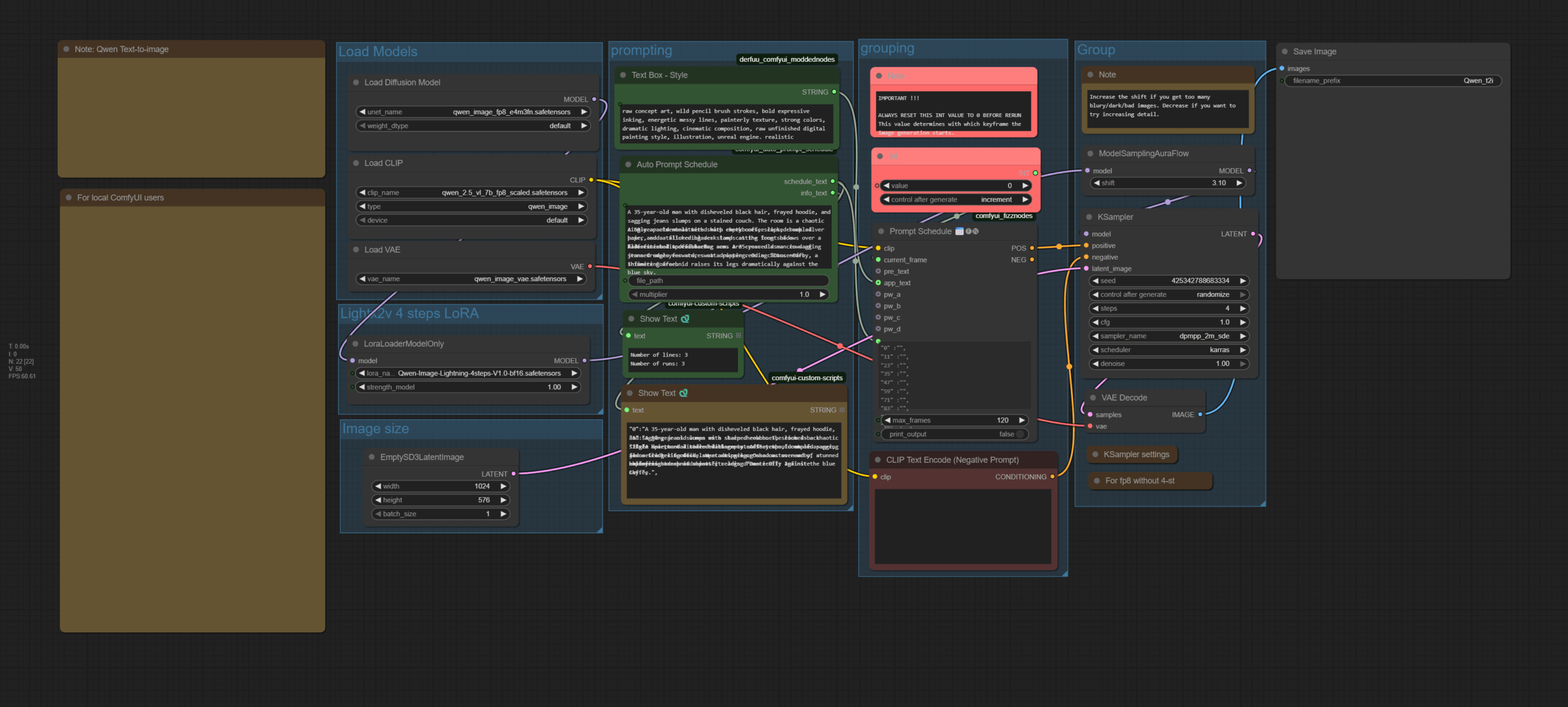
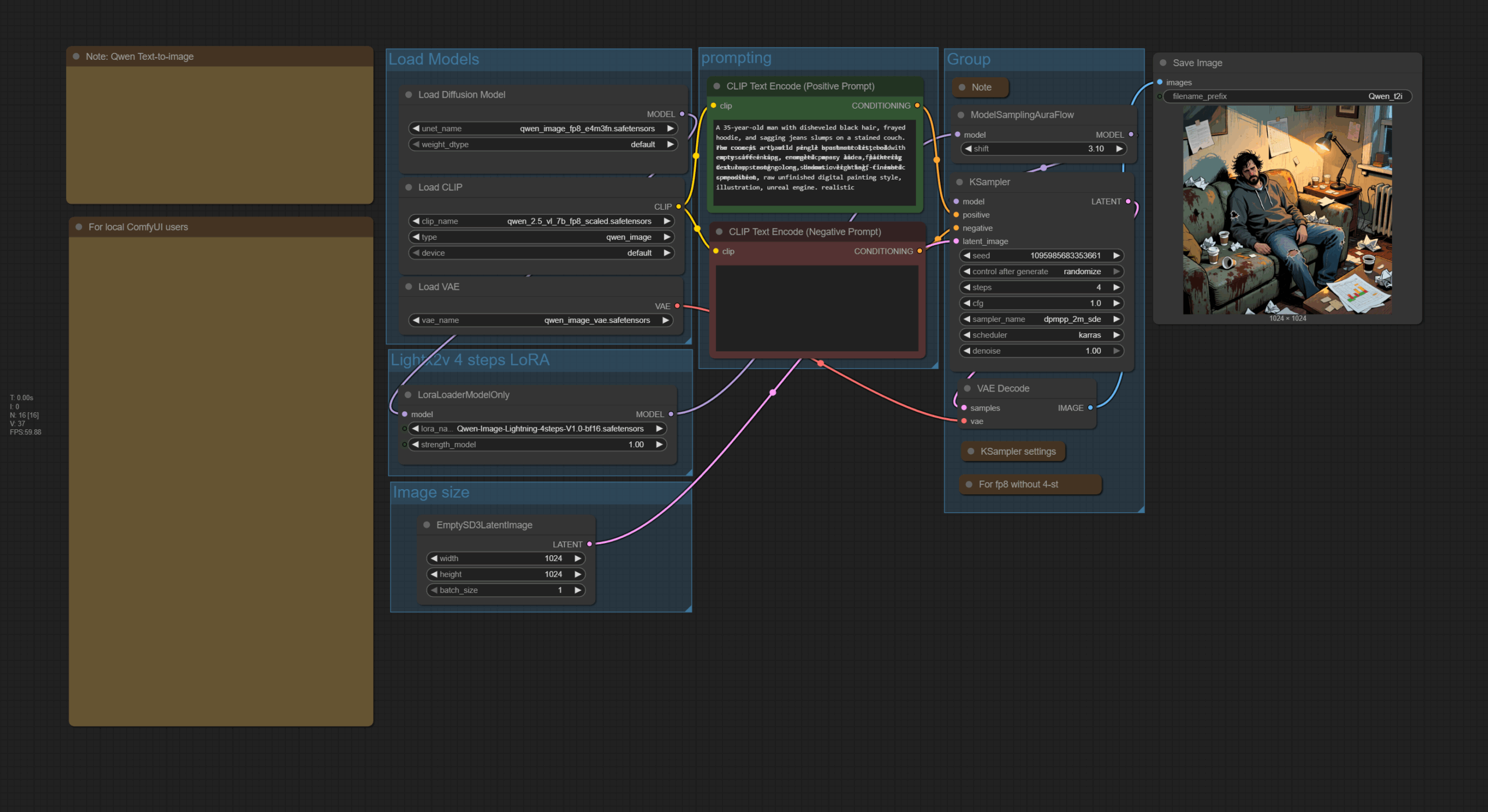
Qwen Text to Image Lightning 4 Step
The zipfile contains the workflow in json and png format – 1.33 Mb
18.02.2026 – Upload version 2. Replaced the multiprompt version by a much simpler solution with the simple prompt batcher node.
Upload at 24.11.2025 – version 1
download deprecated version 1 : https://haizytiles.reinerstilesets.de/data/qwen_t2i_lightning_lora_4step-haizytiles.zip
Howto
Type in prompt. Run.
Description
It is basically the same workflow that comes with ComfyUI. But with a 4 step lightning lora instead of an 8 step lora. Which makes this workflow fast. And with a different sampler and scheduler.
The workflow also includes a multiprompt version.
Requirements
It depends of the size of the images. But 8 Gb Vram should be enough.
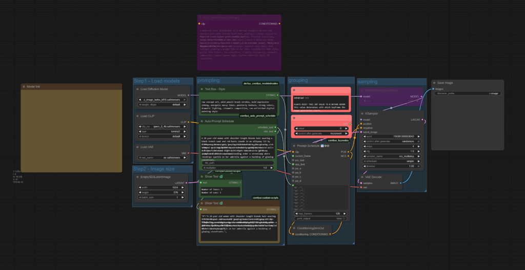
Multi Prompt Z-Image – Deprecated
The zipfile contains the workflow in json and png format – 534 kb
Upload at 02.12.2025
NOTE ! This solution is deprecated. Don’t use it anymore. There is now a much simpler solution that uses a node called simple prompt batcher. You can find it at Github, and it includes example workflows too.
https://github.com/ai-joe-git/ComfyUI-Simple-Prompt-Batcher
I keep it online since this workflow contains my first node that i have developed.
Howto
Load a text list, or paste in a list of prompts. Run.
Description
A comfyui workflow that runs a list of multiple prompts one after another. The workflow is based at the Z-Image text to image workflow.
This workflow uses a custom node, which i developed for this workflow. It can be found at Github, and you can install it with the ComfyUI manager.
https://github.com/ReinerBforartists/comfyui_auto_prompt_schedule
Requirements
It depends of the size of the images. But 8 Gb Vram should be enough.
Multi Prompt Flux Dev – Deprecated
The zipfile contains the workflow in json and png format – 433 kb
Upload at 25.08.2025
NOTE ! This solution is deprecated. Don’t use it anymore. There is now a much simpler solution that uses a node called simple prompt batcher. You can find it at Github, and it includes example workflows too.
https://github.com/ai-joe-git/ComfyUI-Simple-Prompt-Batcher
I keep it online since this workflow contains my first node that i have developed.
Howto
Load a text list, or paste in a list of prompts. Run.
Description
A comfyui workflow that runs a list of multiple prompts one after another. The workflow is based at the Flux Dev text to image workflow.
This workflow uses a custom node, which i developed for this workflow. It can be found at Github, and you can install it with the ComfyUI manager.
https://github.com/ReinerBforartists/comfyui_auto_prompt_schedule
Requirements
It depends of the size of the images. But 8 Gb Vram should be enough.
Simple style transfer
The zipfile contains the workflow in json and png format, plus the source image that was used to create the video. 1.24 mb
Upload at 21.02.2025
Howto
Load an image. Add a style to the prompt. Have fun.
Description
A comfyui workflow that converts an existing image to another style. A photo to a watercolor painting for example. It uses stable diffusion 1.5 and two controlnet instances.
Time
As long as it takes to generate an image in ComfyUI with SD 1.5 and the usual settings.
Requirements
It depends of the size of the image. But 8 Gb Vram should be enough.
ComfyUI Flux Illustrationstyle Lora
The zipfile contains the workflow in json and png format. 660 kb
Upload at 16.03.2025
Howto
Adjust prompt. Adjust strength of Lora.
Description
A simple comfyui flux text to image workflow with a special illustration lora. Attention, this is a flux dev workflow, not a Schnell one. Flux Schnell does not work with this lora.
The lora is located here. It is not from me. I am just a fan and a user of it. https://civitai.com/models/858800?modelVersionId=1224481
Time
As long as it takes to generate an image in ComfyUI with Flux Dev
Requirements
It depends of the size of the image. But 8 Gb Vram should be enough.
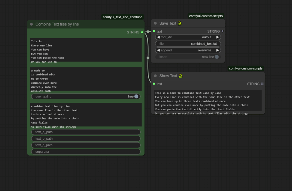
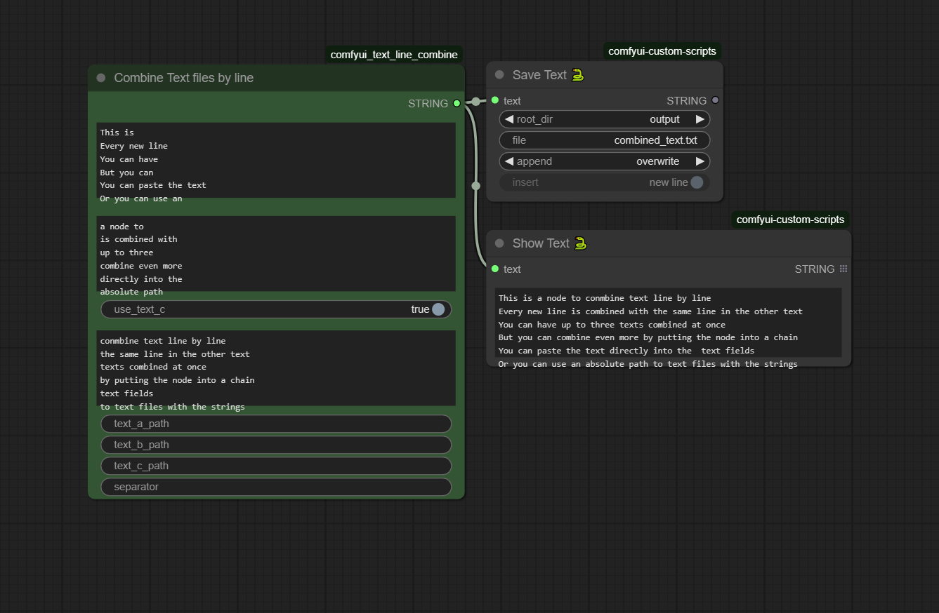
Text Line Combine
The zipfile contains the workflow in json and png format. 100 kb
Upload at 26.08.2025
Howto
Paste in text. Or connect text files. Press run.
Description
A new node with a workflow that combines text together, line by line.
The node can be found at Github. It contains the same workflow as attached here.
https://github.com/ReinerBforartists/comfyui_text_line_combine
Time
Depends of the input text.
Requirements
No special requirements. You need to be able to start and run ComfyUI.

